TLNR#
全文は下の図を描くことです。

説明#
Scheduler は、React の内部タスクスケジューリングの核心であり、ソースコードを読む上で避けて通れないポイントです(時間スライスという概念は実際にこのパッケージ内に存在します)。しかし幸運なことに、このモジュールは独立したパッケージであり(React の内部のいくつかの概念から切り離されているため、ロジックは非常にクリーンです)、バンドル後も約 700 行程度しかないため、読みやすさはそれほど高くありません。
Scheduler 内には 2 つの概念がありますので、ここで触れておきます。
- 優先度:Scheduler 内で生成されるタスクは、優先度に基づいて実行順序(タスクの期限)を決定します。これにより、高優先度のタスクが迅速に実行されるようになります。
- 時間スライス:JS スレッドと GUI スレッドは排他的であるため、JS タスクの実行時間が長すぎるとページのレンダリングがブロックされ、カクつきが生じます。したがって、タスクの実行時間を制限するために時間スライス(通常は 5ms)という概念が導入されており、タイムアウトが発生すると現在のタスクの実行を中断し、メインスレッドを GUI スレッドに譲渡してカクつきを回避します。
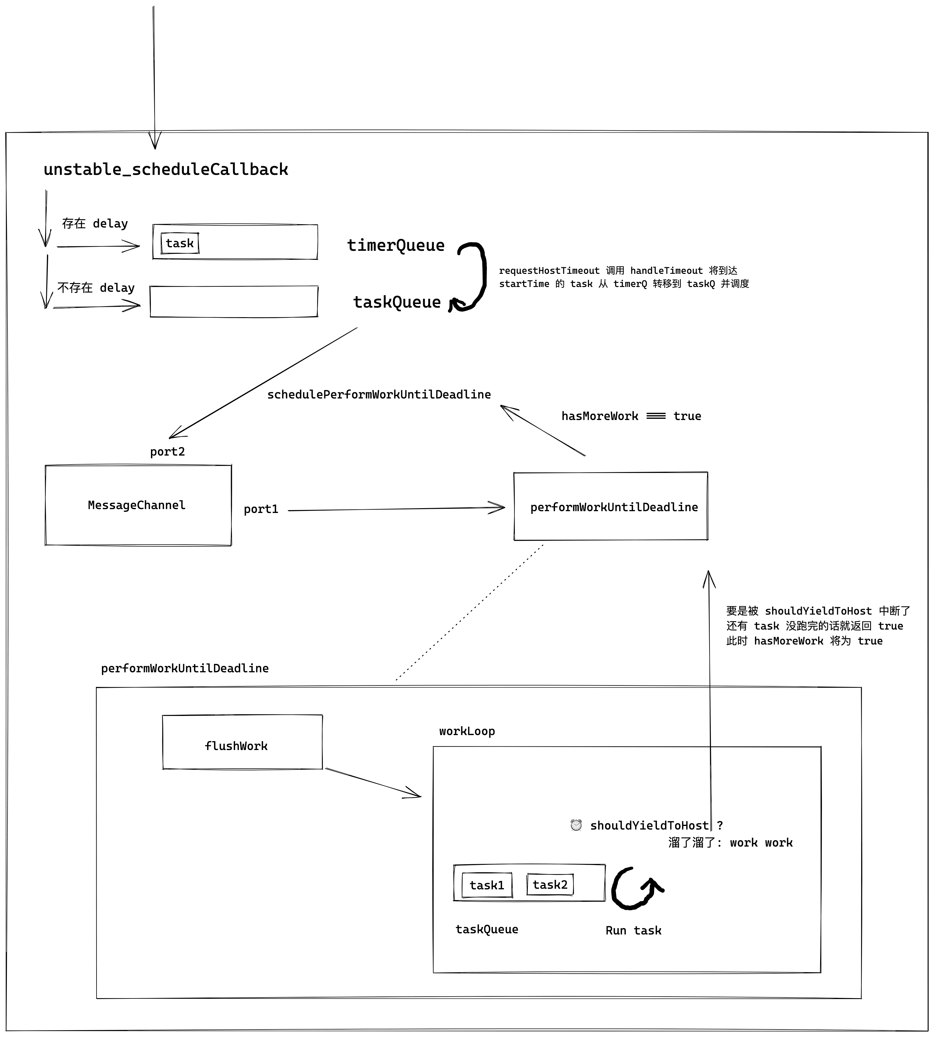
次に、本文では unstable_scheduleCallback という関数からソースコードの分析を始めます。この関数は Scheduler のエントリポイントと見なすことができます。
unstable_scheduleCallback#
Scheduler はこの関数を外部に公開することで、Scheduler 内でタスクを登録する能力を提供します。この関数を読む際には、以下の点に注意する必要があります。
- Scheduler は渡された優先度(priorityLevel)に基づいて、異なる期限を持つタスクオブジェクトを生成します。
- Scheduler 内部には、タスクを管理するための 2 つの配列 timerQueue と taskQueue があります。前者は delay > 0 のタスク(更新を急がないタスク)を管理し、後者は delay <= 0 のタスク(更新を急ぐタスク)を管理します。
function unstable_scheduleCallback(priorityLevel, callback, options) {
/**
* 関数が実行される現在の時間を取得します。後で優先度に基づいてタスクのstartTimeを計算し、
* タスクが期限切れかどうかを判断する基礎となります。
* */
var currentTime = exports.unstable_now();
var startTime;
/**
* 外部から手動でdelayを渡してタスクの実行を遅らせることができます。
*/
if (typeof options === 'object' && options !== null) {
var delay = options.delay;
if (typeof delay === 'number' && delay > 0) {
startTime = currentTime + delay;
} else {
startTime = currentTime;
}
} else {
startTime = currentTime;
}
var timeout;
/**
* timeoutは優先度によって異なる値が割り当てられます。
* その中でImmediatePriorityに対応するtimeoutは-1であるため、この優先度のタスクは登録時に
* すでに期限切れと見なされ、迅速に実行されます。
*/
switch (priorityLevel) {
case ImmediatePriority:
timeout = IMMEDIATE_PRIORITY_TIMEOUT; // -1
break;
case UserBlockingPriority:
timeout = USER_BLOCKING_PRIORITY_TIMEOUT; // 250
break;
case IdlePriority:
timeout = IDLE_PRIORITY_TIMEOUT; // 1073741823
break;
case LowPriority:
timeout = LOW_PRIORITY_TIMEOUT; // 10000
break;
case NormalPriority:
default:
timeout = NORMAL_PRIORITY_TIMEOUT; // 5000
break;
}
/**
* 期限を計算します。
*/
var expirationTime = startTime + timeout;
var newTask = {
id: taskIdCounter++,
callback: callback, // タスク登録の関数
priorityLevel: priorityLevel,
startTime: startTime, // タスク開始時間
expirationTime: expirationTime, // 期限
sortIndex: -1 // 小さいヒープのソート基準
};
if (startTime > currentTime) {
// これは遅延タスクです。delayが設定されているため、これはタイマーを設定する必要があるタスクです。
newTask.sortIndex = startTime;
// このタスクをtimerQueueに追加します。
push(timerQueue, newTask);
if (peek(taskQueue) === null && newTask === peek(timerQueue)) {
// すべてのタスクが遅延しており、これは最も早く遅延したタスクです。
// taskQueueが空で、現在のタスクがtimerQueue内で最前に位置しています。
if (isHostTimeoutScheduled) {
// 既存のタイムアウトをキャンセルします。
cancelHostTimeout();
} else {
isHostTimeoutScheduled = true;
} // タイムアウトをスケジュールします。
// requestHostTimeoutは単なるラップされたタイマーです。
/**
* handleTimeoutはスケジューリングを開始する関数であり、後で分析します。
* このコードでは、現在のタスクを実行するためにスケジューリングを開始することを一時的に理解できます。
* */
requestHostTimeout(handleTimeout, startTime - currentTime);
}
} else {
/**
* delayが設定されていない場合は、タスクを直接taskQueueに追加します。
*/
newTask.sortIndex = expirationTime;
push(taskQueue, newTask);
// 次にyieldするまで待ちます。
if (!isHostCallbackScheduled && !isPerformingWork) {
isHostCallbackScheduled = true;
/**
* flushWorkは重要な関数であり、taskQueueをクリアする操作に関与しています。
* requestHostCallbackはMessageChannelをトリガーし、performWorkUntilDeadlineを実行します。後で詳細に分析します。
* ここでは、以下のコードをtaskQueue内のタスクをクリアするためにflushWorkを呼び出すものと理解できます。
*/
requestHostCallback(flushWork);
}
}
return newTask;
}
ここまでの論理に基づいて、下の図を描くことができます。

次に、handleTimeout 内で具体的に何をしているのかを少し見てみましょう。
/**
* advanceTimersがtimerQとtaskQを整理した後
* taskQ内にタスクがあれば、そのタスクをスケジュールします。
* そうでなければ、timerQ内にタスクが存在するかを確認し、もしあればそのstartTimeにタイマーを設定し、handleTimeoutを呼び出します。
*/
function handleTimeout(currentTime) {
isHostTimeoutScheduled = false;
advanceTimers(currentTime); // timerQとtaskQを整理するための関数です。
if (!isHostCallbackScheduled) {
if (peek(taskQueue) !== null) {
/**
* taskQが空でない場合、スケジュールを開始します。
*/
isHostCallbackScheduled = true;
// unstable_scheduleCallback内にも同様の操作があり、スケジューリングの開始のエントリです。
requestHostCallback(flushWork);
} else {
/**
* この時点でtaskQにはスケジュールできるタスクがありません。
* timerQ内にタスクがstartTimeに達しているかどうかを確認する必要があります。
*/
var firstTimer = peek(timerQueue);
if (firstTimer !== null) {
/**
* timerQの最初の要素にタイマーを設定し、startTimeに達したら、
* advanceTimersを使用してタスクをtaskQに移動し、スケジュールします。
*/
requestHostTimeout(handleTimeout, firstTimer.startTime - currentTime);
}
}
}
}
/**
* timerQを繰り返し、startTimeに達したタスクをtaskQに移動します。
* さらに、キャンセルされたタスクを捨てる役割も果たします。
*/
function advanceTimers(currentTime) {
// もはや遅延されていないタスクをチェックし、キューに追加します。
var timer = peek(timerQueue);
while (timer !== null) {
if (timer.callback === null) { // unstable_cancelCallbackがタスクをキャンセルすると、タスクのcallbackがnullになります。
// タイマーがキャンセルされました。
pop(timerQueue); // ここでキャンセルされたタスクを捨てます。
} else if (timer.startTime <= currentTime) {
// タイマーが発火しました。タスクキューに移動します。
// タスクがstartTimeに達したので、taskQに移動します。
pop(timerQueue);
timer.sortIndex = timer.expirationTime;
push(taskQueue, timer);
} else {
// 残りのタイマーは保留中です。
return;
}
timer = peek(timerQueue);
}
}
エントリ関連の部分の分析はここまでです。上記のコードから requestHostCallback (flushWork) というコードスニペットに気づくことができます。これは、スケジューリングの動作を分析するためのエントリポイントとなります。
requestHostCallback#
requestHostCallback は Scheduler 内でスケジューリング動作をトリガーするエントリポイントと言えますので、その解析も Scheduler の分析の重要なポイントの一つです。次に、その実装を見てみましょう。
/**
* requestHostCallback(flushWork)に基づいて
* ここでのcallbackはflushWorkです。
*/
function requestHostCallback(callback) {
scheduledHostCallback = callback; // flushWorkをscheduledHostCallbackに割り当てます。
if (!isMessageLoopRunning) {
isMessageLoopRunning = true;
schedulePerformWorkUntilDeadline(); // 重要な関数です。
}
}
上記のコードスニペットから、schedulePerformWorkUntilDeadline がその重要な関数であることがわかりますが、その宣言は 3 つのシナリオを区別しています。
- NodeJs 環境、サーバーサイドレンダリング向け —— setImmediate
- ブラウザ環境、Web アプリ向け —— MessageChannel
- 互換環境 —— setTimeout
ただし、この記事ではブラウザ環境の分析にのみ焦点を当てます。以下はその宣言です。
var channel = new MessageChannel();
var port = channel.port2;
channel.port1.onmessage = performWorkUntilDeadline;
schedulePerformWorkUntilDeadline = function () {
port.postMessage(null);
};
MessageChannelについては MDN を参照してください。ここでは、MessageChannel がトリガーする非同期タスクのタイプが MacroTask であることを強調します。したがって、ほとんどの場合、このタスクが実行された後は常にブラウザのレンダリングがトリガーされます。
上記のコードにより、schedulePerformWorkUntilDeadline を呼び出すたびに performWorkUntilDeadline がトリガーされます。それでは、この関数の中身を見てみましょう。
var performWorkUntilDeadline = function () {
/**
* ここでのscheduledHostCallbackは実際にはflushWorkです。
* 詳細はrequestHostCallbackを参照してください。
*/
if (scheduledHostCallback !== null) {
var currentTime = exports.unstable_now();
startTime = currentTime;
var hasTimeRemaining = true;
var hasMoreWork = true;
try {
/**
* flushWorkを実行し、その戻り値はtaskQが空かどうかを示します。
* 空でない場合、まだスケジュールされるべきタスクが存在することを示します。
*/
hasMoreWork = scheduledHostCallback(hasTimeRemaining, currentTime);
} finally {
/**
* もし
*/
if (hasMoreWork) {
// もしまだ作業が残っている場合、前のメッセージイベントの終わりに次のメッセージイベントをスケジュールします。
/**
* まだスケジュールする必要のあるタスクが存在するため、再度MessageChannelをトリガーします。
*/
schedulePerformWorkUntilDeadline();
} else {
isMessageLoopRunning = false;
scheduledHostCallback = null;
}
}
} else {
isMessageLoopRunning = false;
} // ブラウザに制御を譲ることで、描画のチャンスを与えます。
};
Scheduler の概略図はこの時点で大まかなフレームワークが描かれています。

次に performWorkUntilDeadline の内容を補完する必要があります。次の分析プロセスでは、すぐに時間スライスに関連する内容について説明します。
flushWork と workLoop#
performWorkUntilDeadline 内では scheduledHostCallback が呼び出され、scheduledHostCallback は flushWork の別名です(requestHostCallback を参照)。しかし、flushWork 内では実際には workLoop にのみ注目すればよいです。workLoop 内では時間スライスと中断の回復という 2 つの核心概念が関与しています。
/**
* その意味は単にworkLoopを呼び出すことです。
*/
function flushWork(hasTimeRemaining, initialTime) {
/**
* hasTimeRemainingはtrueに設定され、
* initialTimeはperformWorkUntilDeadlineが呼び出されたときのタイムスタンプです。
*/
isHostCallbackScheduled = false;
if (isHostTimeoutScheduled) {
// タイムアウトがスケジュールされましたが、もはや必要ありません。キャンセルします。
/**
* まずtaskQをクリアします。タイマー設定の内容が割り込まれないようにするためです。
* 既存のタイマーをキャンセルします。
*/
isHostTimeoutScheduled = false;
cancelHostTimeout();
}
isPerformingWork = true;
var previousPriorityLevel = currentPriorityLevel;
try {
if (enableProfiling) {
try {
/**
* flushWorkの全体の焦点は実際にはworkLoopを呼び出すことです。
*/
return workLoop(hasTimeRemaining, initialTime);
} catch (error) {
if (currentTask !== null) {
var currentTime = exports.unstable_now();
markTaskErrored(currentTask, currentTime);
currentTask.isQueued = false;
}
throw error;
}
} else {
// プロダクションコードパスではキャッチしません。
return workLoop(hasTimeRemaining, initialTime);
}
} finally {
currentTask = null;
currentPriorityLevel = previousPriorityLevel;
isPerformingWork = false;
}
}
/**
* taskQをループし、各タスク内のcallbackを実行します。
*/
function workLoop(hasTimeRemaining, initialTime) {
var currentTime = initialTime;
/**
* timerQとtaskQを整理します。
*/
advanceTimers(currentTime);
currentTask = peek(taskQueue); // 最初のタスクを取得します。
while (currentTask !== null && !(enableSchedulerDebugging)) {
/**
* タスクがすでに期限切れで、時間スライスがまだ残っていない場合、whileループを続行しません。そうでなければ、抜けます。
* shouldYieldToHost内に時間スライスの内容が存在し、後で個別に分析します。
*/
if (currentTask.expirationTime > currentTime && (!hasTimeRemaining || shouldYieldToHost())) {
// このcurrentTaskは期限切れではなく、締切に達しました。
break;
}
var callback = currentTask.callback;
/**
* callbackはfunction/nullの2つの値を持ちます。
* もしfunctionであれば、有効なタスクです。
* もしnullであれば、キャンセルされたタスクです。
*/
if (typeof callback === 'function') {
currentTask.callback = null;
currentPriorityLevel = currentTask.priorityLevel;
var didUserCallbackTimeout = currentTask.expirationTime <= currentTime;
/**
* Performanceツールでここを記録すると、
* ここでのcallbackは実際にはperformConcurrentWorkOnRootであることがわかります。
* その関数内で、root.callbackNode === originalCallbackNodeが満たされると、
* つまり元のタスクが完了していない場合、再びperformConcurrentWorkOnRootに戻り、中断されたタスクを回復します。
*
* 補足として、ここで中断が発生する可能性があるのは、主に時間スライスが使い果たされたためであり、shouldYieldToHost()の内容によります。
*
* ヒント:ここであまり細かいことにこだわらないでください。ソースコードを読む上で最も避けるべきことは、詳細に巻き込まれることです(後で時間があればこの部分のデバッグ記録を補足します)。
*/
var continuationCallback = callback(didUserCallbackTimeout);
currentTime = exports.unstable_now();
if (typeof continuationCallback === 'function') {
/**
* 実行が終了していないため、タスクのcallbackに再度値を設定し、次回の呼び出し時に中断されたタスクを回復できるようにします。
*/
currentTask.callback = continuationCallback;
} else {
/**
* ここでは、タスクが正常に実行されたため、このタスクを捨てることができます。
*/
if (currentTask === peek(taskQueue)) {
pop(taskQueue);
}
}
/**
* 分析済みですが、上に戻るのを忘れないでください。。。
*/
advanceTimers(currentTime);
} else {
/**
* これはキャンセルされたタスクです。
* したがって、実行する必要はなく、popします。
*/
pop(taskQueue);
}
currentTask = peek(taskQueue);
} // 追加の作業があるかどうかを返します。
/**
* たとえ時間スライスが使い果たされたためにwhileループが中断されても、以下の判断ロジックに入ります。
*/
if (currentTask !== null) {
// もしwhileループが中断された場合、currentTaskは必ずnullではありません。
// したがって、trueを返します。
return true;
} else {
// もしwhileループが終了した場合、currentTaskは必ずnullです。
var firstTimer = peek(timerQueue);
if (firstTimer !== null) {
// timerQueueが空でない限り、次のスケジュールを開始します。
requestHostTimeout(handleTimeout, firstTimer.startTime - currentTime);
}
// タスクが実行されたため、残りのタスクは存在しないため、falseを返します。
return false;
}
// workLoopの戻り値は実際にはhasMoreWorkに割り当てられます。
}
上記の分析により、performWorkUntilDeadline 内の大まかな操作を描くことができます。

次に、この時間スライスが何であるかを見てみましょう。
function shouldYieldToHost() {
/**
* performWorkUntilDeadlineが実行を開始する際にstartTimeに値が設定されます。
*/
const timeElapsed = getCurrentTime() - startTime;
/**
* frameIntervalのデフォルト値は5msです。
* ただし、ディスプレイのfps(0, 125)に基づいて自動的に計算されます。計算方法はMath.floor(1000 / fps)です。
* つまり、一フレームのミリ秒数であり、この値が時間スライスです。
*/
if (timeElapsed < frameInterval) {
// メインスレッドは非常に短い時間しかブロックされていません。
// 一つのフレームよりも短い。まだ中断しません。
return false;
}
// メインスレッドが無視できない時間ブロックされました。制御をメインスレッドに譲る必要があります。
// これにより、ブラウザは高優先度のタスクを実行できます。主なものは描画とユーザー入力です。保留中の描画や保留中の入力があれば、中断する必要があります。
// どちらもない場合、応答性を保ちながら、あまり頻繁に中断することはできません。最終的には中断しますが、保留中の描画があるかもしれません。
/**
* 要点:ユーザー入力に優先的に応答する必要があります。
*/
if (enableIsInputPending) {
if (needsPaint) {
// 保留中の描画があります(`requestPaint`によって信号されます)。今中断します。
return true;
}
if (timeElapsed < continuousInputInterval) {
// スレッドをそれほど長くブロックしていません。保留中の離散入力(例:クリック)がある場合のみ中断します。保留中の連続入力(例:マウスオーバー)は問題ありません。
if (isInputPending !== null) {
return isInputPending();
}
} else if (timeElapsed < maxInterval) {
// 保留中の離散または連続入力がある場合は中断します。
if (isInputPending !== null) {
return isInputPending(continuousOptions);
}
} else {
// スレッドが長時間ブロックされました。保留中の入力がなくても、ネットワークイベントなど、他のスケジュールされた作業があるかもしれません。今中断します。
return true;
}
}
// `isInputPending`が利用できません。今中断します。
// isInputPendingが関与しない場合、中断します。
return true;
}
時間スライスという名前は立派ですが、実際にはディスプレイの一フレームの所要時間です。しかし、なぜこのようなものを設計する必要があるのか、その理由は非常に簡単です。もし レンダリングプロセス のメインスレッドが JS スレッド によって占有され続け、 GUI スレッド が介入できない場合、ページは常に更新されず、フレームレートが低下し、ユーザーはカクつきを感じることになります。したがって、タスクの実行にかかる時間が時間スライスを超えた場合、タスクを直ちに中断してブラウザにページを更新させる必要があります。